Programm zum Stoppen einer Maschine

In diesem Programmierbeispiel wenden Sie das bisher Erlernte an, um den Halt einer Maschine zu programmieren

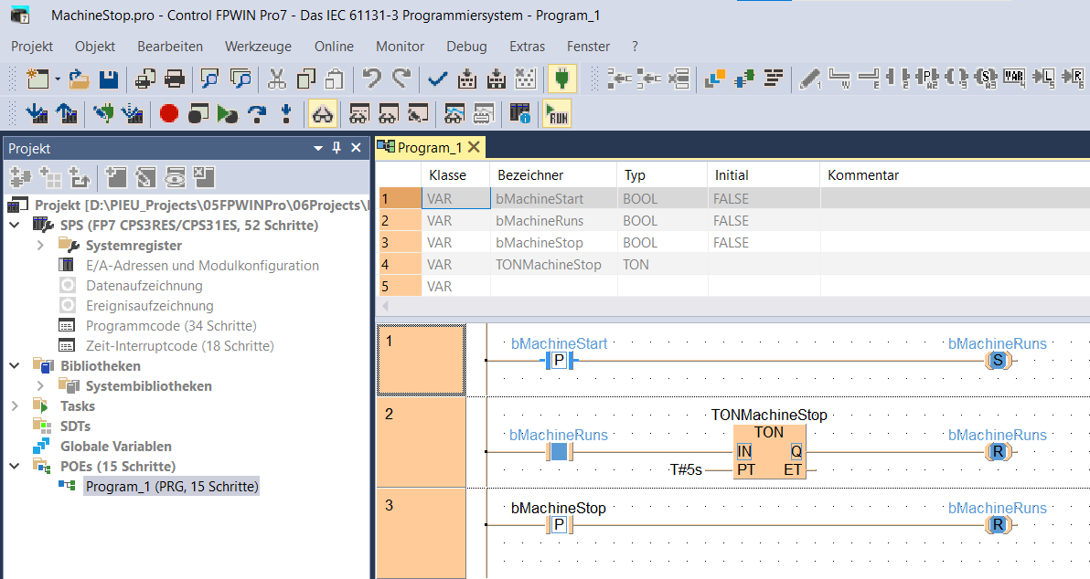
Am Ende dieser Einheit sieht das Programm so aus.

Letzte Änderung: 2019-01-22Feedback zu dieser SeitePanasonic Hotline