La finestra di programmazione contiene l'intestazione del POU e il corpo del POU.
Personalizzazione dell'area di lavoro
Cambiate colori, caratteri, fattore di zoom, visualizzazione del commento ecc. oppure ripristinate le impostazioni predefinite in . Le opzioni variano in base all'editor di programmazione.
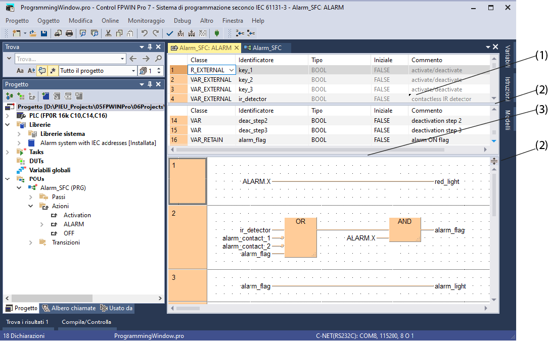
Per non dover scorrere eccessivamente quando si modificano sezioni diverse del POU, dividete l'intestazione del POU o il corpo del POU utilizzando la barra di divisione delle finestre (2) (puntatore del mouse:
). Fate doppio clic sulla barra di divisione per tornare alla vista normale.
Per disporre le schede in orizzontale o verticale, utilizzate i comandi nel menu Finestra.
Per passare dalla finestra dell'intestazione del POU a quella del corpo del POU e viceversa, premete <F6>.
Per regolare l'altezza delle finestre, trascinate la barra (3) tra l'intestazione del POU e il corpo del POU con il mouse (puntatore del mouse:
).
Piccoli triangoli nei campi dell'intestazione del POU indicano un campo su più righe, p. es. per i commenti. Per visualizzare i commenti su più righe, spostate il puntatore del mouse sul campo o fate clic all'interno del campo.
