MOVE_BYTESVerschieben von Byte-Daten
Diese Funktion verschiebt eine Anzahl von Bytes, die mit iNumberOfBytes bezeichnet wird, von Quelldaten, die mit SourceData bezeichnet werden, mit einem Quellbyte-Offset iSourceByteOffset zu Zieldaten, die mit DestData bezeichnet werden, mit einem Zielbyte-Offset iDestByteOffset.
Der Quellbyte-Offset und der Zielbyte-Offset beziehen sich auf das erste Byte, beginnend bei 0.

Eingang
Quelldaten, aus denen das Byte entnommen wird
Byte-Offset relativ zum ersten Byte der Quelldaten, beginnend mit 0, muss größer oder gleich 0 sein
Die Anzahl der Bytes, die von den Quelldaten zu den Zieldaten verschoben werden, muss größer oder gleich 0 sein
Byte-Offset relativ zum ersten Byte der Zieldaten, beginnend mit 0, muss größer oder gleich 0 sein
Ein-/Ausgang
Zieldaten, in die die Bytes geschrieben werden
Bitte überprüfen Sie die Gültigkeit der Eingabedaten, da Control FPWIN Pro7 die Gültigkeit der Daten, auf die zugegriffen wird, nicht überprüft.
Achten Sie darauf, dass sich der Quellbyte-Bereich und der Zielbyte-Bereich nicht überschneiden.

Im POE-Kopf werden alle Ein- und Ausgangsvariablen deklariert, die für die Programmierung dieser Funktion verwendet werden. Für alle Programmiersprachen wird der gleiche POE-Kopf verwendet.

VAR
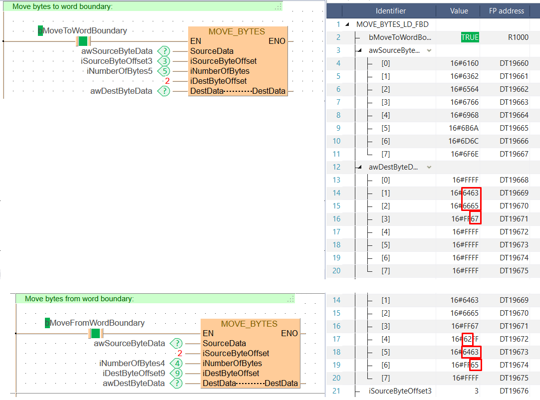
bMoveToWordBoundary: BOOL:=FALSE;
awSourceByteData: ARRAY [0..7] OF WORD:=[16#6160,16#6362,16#6564,16#6766,16#6968,16#6b6a,16#6d6c,16#6f6e];
awDestByteData: ARRAY [0..7] OF WORD:=[8(16#FFFF)];
iSourceByteOffset3: INT:=3;
iDestByteOffset9: INT:=9;
iNumberOfBytes5: INT:=5;
iNumberOfBytes4: INT:=4;
bMoveFromWordBoundary: BOOL:=FALSE;
END_VAR
Wenn die Variable bMoveToWordBoundary oder bMoveFromWordBoundary auf TRUE gesetzt wird, wird die Funktion ausgeführt.

BODY
WORKSPACE
NETWORK_LIST_TYPE := NWTYPELD ;
END_WORKSPACE
NET_WORK
NETWORK_TYPE := NWTYPELD ;
NETWORK_LABEL := ;
NETWORK_TITLE := ;
NETWORK_HEIGHT := 10 ;
NETWORK_BODY
B(B_COMMENT,,Move bytes to word boundary:,1,0,29,1,);
B(B_CONTACT,,bMoveToWordBoundary,8,3,10,5,);
B(B_F,E_MOVE_BYTES!,,19,2,30,10,,?DEN?DSourceData?DiSourceByteOffset?DiNumberOfBytes?DiDestByteOffset?DDestData?ADestData?AENO);
B(B_VARIN,,awSourceByteData,17,4,19,6,);
B(B_VARIN,,iSourceByteOffset3,17,5,19,7,);
B(B_VARIN,,iNumberOfBytes5,17,6,19,8,);
B(B_VARIN,,2,17,7,19,9,);
B(B_VARIN,,awDestByteData,17,8,19,10,);
L(1,0,1,10);
L(1,4,8,4);
L(10,4,19,4);
END_NETWORK_BODY
END_NET_WORK
NET_WORK
NETWORK_TYPE := NWTYPELD ;
NETWORK_LABEL := ;
NETWORK_TITLE := ;
NETWORK_HEIGHT := 10 ;
NETWORK_BODY
B(B_COMMENT,,Move bytes from word boundary:,1,0,29,1,);
B(B_CONTACT,,bMoveFromWordBoundary,8,3,10,5,);
B(B_F,E_MOVE_BYTES!,,19,2,30,10,,?DEN?DSourceData?DiSourceByteOffset?DiNumberOfBytes?DiDestByteOffset?DDestData?ADestData?AENO);
B(B_VARIN,,awSourceByteData,17,4,19,6,);
B(B_VARIN,,2,17,5,19,7,);
B(B_VARIN,,iNumberOfBytes4,17,6,19,8,);
B(B_VARIN,,iDestByteOffset9,17,7,19,9,);
B(B_VARIN,,awDestByteData,17,8,19,10,);
L(1,0,1,10);
L(1,4,8,4);
L(10,4,19,4);
END_NETWORK_BODY
END_NET_WORK
END_BODY
// Move bytes to word boundary:
if (bMoveToWordBoundary) then
MOVE_BYTES( SourceData := awSourceByteData,
iSourceByteOffset := iSourceByteOffset3,
iNumberOfBytes := iNumberOfBytes5,
iDestByteOffset := 2,
DestData := awDestByteData);
end_if;
// Move bytes from word boundary:
if (bMoveFromWordBoundary) then
MOVE_BYTES( SourceData := awSourceByteData,
iSourceByteOffset := 2,
iNumberOfBytes := iNumberOfBytes4,
iDestByteOffset := iDestByteOffset9,
DestData := awDestByteData);
end_if;